Description: The Field Stabilization System is responsible for the high level control of the Field Stabilization APD Sensor (STRAP), which supplies statistical data on the position of the GS from the Coudé Focus, and for the control of the Field Stabilization Devices (filter wheel, and field diaphragm).
Package name: fss
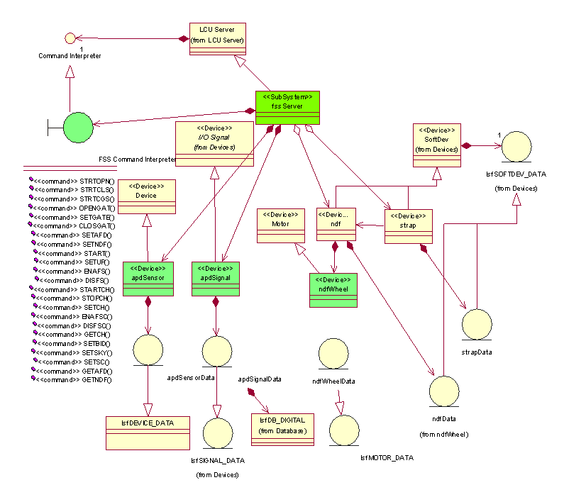
Inheritance: LCU Server Framework <<SubSystem>>lsfSERVER
Controlled SW Devices: None
Deployment: Sensor LCU: atfssServer.


This Software Device is instantiated from the LCU Server Framework
lsf.
The sub-class
<<SW Device>>fssSERVER:lsfSERVER
is composed of the following device instances:

The Software Device atfssServer provides the following Specific Commands for the control of the Neutral Density Filter (NDF), the Aperture Field Diaphragm (AFD) and APD Sensor (APD):
All the commands, but SETNDF and SETAFD, interact via the command associated API functions with the strapServer SW device, running on the same LCU.
Command SETNDF
This command is a transient instance of the class: <<Control>>fssSETNDF:lsfCOMMAND_HANDLER.
It invokes the inherited methods lsfMOTOR::setPosition(char *name[]) and lsfMOTOR::getPosition().
The Neutral Density Filter is intended to be set after selection of a new Guide Star as a function of its magnitude. Only the position mode is relevant and the positions are accessible via their names (see MCM Named Positions):
The filter is forced to NDF #5 for a guide star with unknown magnitude. Possibly, the magnitude of the Guide Star might be estimated from the flux measured on the FAS image, by means of a look-up table. STRAP will automatically set the proper ND filter during its optimization process.
Command SETAFD
This command is a transient instance of the class: <<Control>>fssSETAFD:lsfCOMMAND_HANDLER.
It invokes API functions of STRAP
The Aperture Field Diaphragm is intended to be used for limiting
the sky background contribution. Mainly while observing in the
vicinity of the Moon, it might be set whenever the contrast needs increased.
The diaphragm can be set continuously from 0" to 5".
The AFD is in normal opration set automatically by STRAP during its
optimization process.
The provided commands are only for maintenance and test.
Interaction with the STRAP device
The STRAP device encompasses the control of 2 HW Devices:
The control of both HW devices is sharing the same electronics (the STRAP VME board) and no external interaction is required in close loop.
In this section only the commands dedicated to the exclusive control of the APD head are described; the commands specific to the control of the M6 mirror are described in detail in the corresponding section (M6).
Command SETUP
This command is a transient instance of the class: <<Control>>fssSETUP:lsfCOMMAND_HANDLER.
It invokes the API function strapSetup().
The setup values are parsed according to
the STRAP dictionary ESO-VLT-DIC.STRAP.
Commands START/STOP and STRT[OPN,CLS,CGS]
These 5 commands are transient instances of the classes: <<Control>>fssSTART:lsfCOMMAND_HANDLER and <<Control>>fssSTOP:lsfSTOP.
Commands SETGATE, OPENGAT, CLOSGAT
These 3 commands are transient instances resp. of the classes:
<<Control>>fssSETGATE:lsfCOMMAND_HANDLER,
<<Control>>fssOPENGAT:lsfCOMMAND_HANDLER and
<<Control>>fssCLOSGAT:lsfCOMMAND_HANDLER.
This SW Device is dedicated to the function of Field Stabilization. Due to the small field of view of the APD sensor (approx. 3"), this device is operated together with the Field Acquisition System (based on a TCCD with a field of view of 27"x20") that allows perfect centering procedure of the Guide Star. The bandwidth depends only on the exposure time. The closed loop bandwidth is approx 10-20 % of the sample freq., so one can reach 100-200Hz.
Reuse from VLT TCS: New Package
Issues to be Determined or Resolved: None
Last modified: Tue Jun 26 14:33:17 UTC 2001